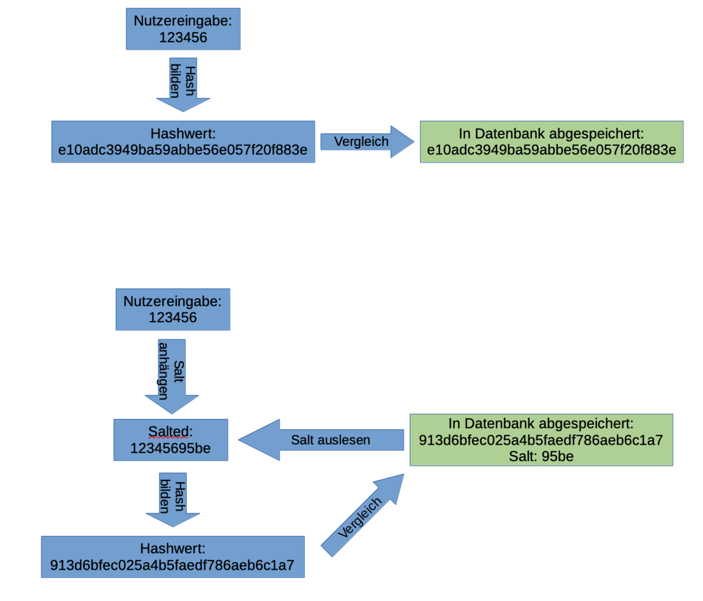
Passworthash
Bildquelle: Passworthash von ZPG Informatik [CC BY-SA 4.0 DE], aus 51_passworthash.odg, bearbeitet
Passworthash: Herunterladen [odg][12 KB]
Weiter zu Kopiervorlagen
Bildquelle: Passworthash von ZPG Informatik [CC BY-SA 4.0 DE], aus 51_passworthash.odg, bearbeitet
Passworthash: Herunterladen [odg][12 KB]
Weiter zu Kopiervorlagen